Fusionetics
Remote therapeutic treatment in an app
overview
Fusionetics® is a movement-based health system that uses Body MAP technology applied by physical therapists to remotely guide patients through corrective therapies.
Bringing a new vision to life, this movement expert took a bold step to envision its product as a mobile application in the self-serve consumer market.
industries
- Healthcare
- Media / technology
services
- Product design + development
- Innovation research
- Platform analysis
”Digital Scientists worked alongside our existing product team and helped shift our thinking from our existing model towards a consumer-friendly approach. Their user-focused service design allowed us to see and fix our blindspots and translate our unique offering for a wider market.”
DAVID TATE
former cto, fusioneticsThe challenge: Identifying the new user
Previously, Fusionetics solutions were largely geared towards athletes, and served through an intermediary – generally, a physical trainer or therapist. Seeking a consumer-facing mobility app, Fusionetics engaged Digital Scientists to help develop a strategy, design, and development plan for a prototype of a consumer-facing application.
Our initial objective was to identify prospective solo users who would receive the most benefit from the platform. Through interviews and persona exercises, our product team detailed the company’s target users within the amateur golf market. Data on these prospective users and their goals provided the bedrock for our experience design exercise.

Jobs to Be Done
- Learn a new therapeutic exercise to address specific needs
- Get regular reminders to help stay on track
- Monitor workouts to review progress
- Remain athletically competitive among peers
- Maintain health to continue to be active
- Improve competitive performance for personal satisfaction and achievement
our role
- Strategy, design & development
- Platform analysis
- Therapy analysis
- Self-service functionality
- Behavior modification analysis
- Testing plan
- Multiple-industries use
- Technologies review
platforms
- Mobile App
deliverables
- Self-service prototype
- Persona analysis
- User research insights
What we did
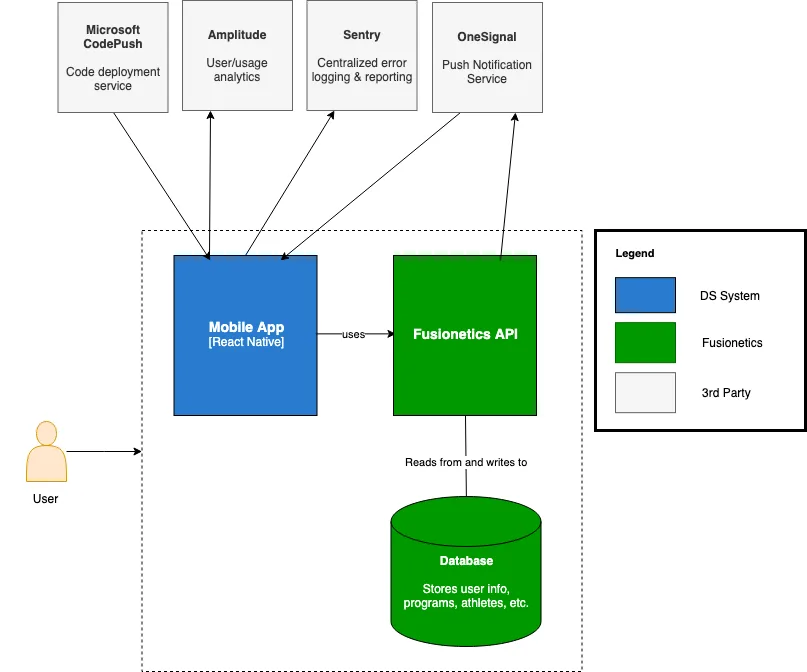
Throughout the experience design process, our product, development, and design teams worked together closely to conduct a thorough analysis of the current platform and to ensure that the application design could be easily rebranded or repurposed as a multi-industry solution. We also vigilantly ensured that our proposed solution architecture would work seamlessly with the company’s current API and newly developed motion-capture SDKs.

Seeking to understand
To fully understand the process, our product team went step by step through the athletes’ onboarding procedure.
Each challenge and pain point was noted for later review.

Self-serve mobility app
Through a combination of service design and strategic planning, we helped Fusionetics develop a customer self-service platform that takes industry-leading sports science to the consumer market. Through the refinement of the company’s vast athlete feature set and a deep dive into behavior modification, our user experience design process helped Fusionetics bring to market a mobility solution for game-changing self-serve use.

Design
The final prototype features a modern re-brandable design that streamlines and simplifies an otherwise complex process. With built-in behavior modification logic that stimulates healthy user behavior, the new healthcare app now offers more athletes direct access to cutting-edge mobility technology.