The challenge
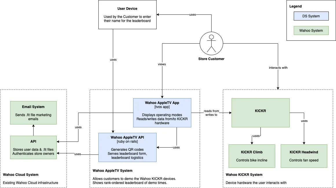
Wahoo initially came to us because the existing setup for its in-store KICKR experience stations lacked an effective demo for showcasing its product features to retail customers. Wahoo needed us to design and build a retail software experience that could grab customer attention and demonstrate the benefits of the Wahoo product ecosystem, enhancing the customer experience and freeing up time for store employees to focus on other aspects of customer service.







